用户指南
令牌管理
令牌是调用 API 的凭证,每个令牌可独立配置权限范围和配额上限
令牌是调用 API 的凭证,每个令牌可独立配置权限范围和配额上限。左侧导航点击「令牌」,或直接访问 /console/token。

令牌列表展示所有已创建的令牌,包含名称、状态、已用配额、剩余配额、过期时间等信息。
创建令牌
基本配置
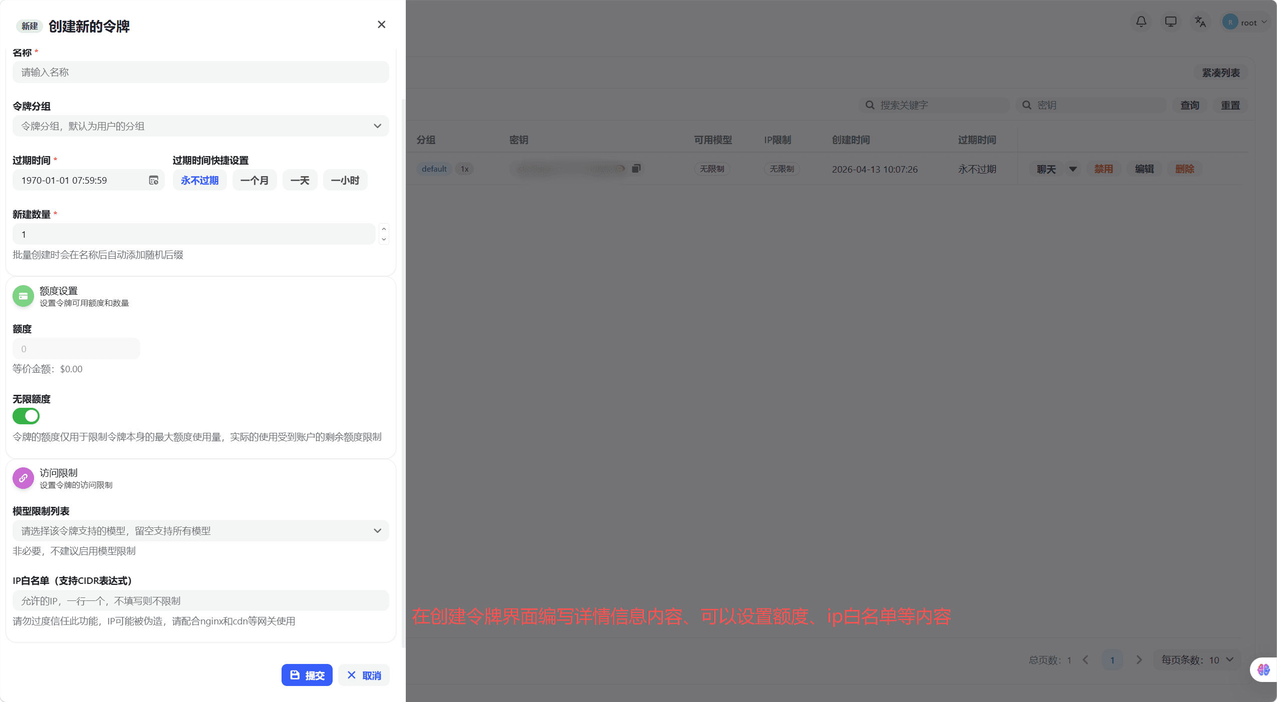
- 在令牌列表页点击右上角「创建令牌」按钮,弹出创建弹窗
- 填写令牌名称(建议按用途命名,如「生产环境」「测试用」)

高级配置选项
按需配置以下选项:
| 配置项 | 说明 |
|---|---|
| 过期时间 | 设置有效期,留空或设为 -1 表示永不过期 |
| 剩余配额 | 限制该令牌可消耗的最大配额,超出后自动失效 |
| 无限配额 | 开启后不受配额限制(仍受账户总配额约束) |
| 模型限制 | 限定该令牌只能调用指定模型,留空表示不限制 |
| IP 白名单 | 限定允许使用该令牌的来源 IP,留空表示不限制 |
| 分组 | 指定该令牌使用的渠道分组 |
保存令牌 Key
点击「提交」,弹窗显示完整的令牌 Key,立即复制保存,关闭弹窗后无法再次查看完整 Key

令牌 Key 仅在创建时完整显示一次,请立即复制保存。令牌 Key 具有完整的 API 调用权限,请勿泄露给他人,不要提交到代码仓库。
编辑令牌
在令牌列表中找到目标令牌,点击右侧「编辑」按钮,可修改令牌的配置选项(不包括令牌 Key 本身)。
删除令牌
在令牌列表中找到目标令牌,点击右侧「删除」按钮,确认后该令牌立即失效,无法恢复。
这篇文档对您有帮助吗?
最后更新于